Stripe for Agents:从协议栈到支付生态的Agent投资图谱
智能体商业(Agentic Commerce)指的是由 AI 智能体自主完成服务发现、可信度判断、订单生成、支付授权及最终结算的全流程商业体系。它不再依赖于人类逐步操作或信息输入,而是由智能体在跨平台、跨系统的环境中自动协作、下单、支付与履约,从而形成机器与机器之间自主执行的商业闭环(M2M Commerce)。

加密领域中,最具实际应用价值的场景目前主要集中在稳定币支付与 DeFi。因此,在 Crypto 与 AI 融合的过程中,最具价值的两条路径分别为:短期内依托现有成熟 DeFi 协议的 AgentFi,以及中长期围绕稳定币结算、依赖 ACP/AP2/x402/ERC-8004 等协议逐步完善的 Agent Payment。
智能体商业(Agentic Commerce)短期受限于协议成熟度、监管差异、商户用户接受度等因素,难以快速规模化;但从长期看,支付是所有商业闭环的底层锚点,智能体商业最具有长期价值。
智能体商业支付体系与应用场景
在智能体商业(Agentic Commerce)体系中,真实世界的商户网络才是最大的价值场景。无论 AI Agent 如何演进,传统法币支付体系(Stripe、Visa、Mastercard、银行转账)与快速增长的稳定币体系(USDC、x402)都将长期并存,共同构成智能体商业的底座。
传统法币支付 vs 稳定币支付对比

真实世界商户——从电商、订阅、SaaS 到出行、内容付费与企业采购——承载万亿美元级需求,也是 AI Agent 自动比价、续费与采购的核心价值来源。短期内,主流消费与企业采购仍将由传统法币支付体系长期主导。
稳定币在现实商业无法规模化的核心障碍并非技术,而是监管(KYC/AML、税务、消费者保护)、商户会计(稳定币非法偿)以及不可逆支付带来的争议处理机制缺失。由于这些结构性限制,稳定币短期难以进入医疗、航空、电商、政府、公用事业等高监管行业,其落地将主要集中在数字内容、跨境支付、Web3 原生服务与机器经济(M2M/IoT/Agent)等监管压力较低或链上原生的场景,这也正是 Web3 原生的智能体商业最先实现规模突破的机会窗口。
不过,2025 年监管制度化正快速推进:美国稳定币法案取得两党共识,香港与新加坡落地稳定币牌照框架,欧盟 MiCA 正式生效,Stripe 支持 USDC、PayPal 推出 PYUSD。监管结构的清晰化意味着稳定币正被主流金融体系接纳,为未来跨境结算、B2B 采购与机器经济打开政策空间。
智能体商业最佳应用场景匹配

智能体商业(Agentic Commerce)的核心不是让一种支付轨道取代另一种,而是将「下单—授权—支付」的执行主体交给 AI Agent,使传统法币支付体系(AP2、授权凭证、身份合规)与稳定币体系(x402、CCTP、智能合约结算)各自发挥优势。它既不是法币 vs 稳定币的零和竞争,也不是单一轨道的替代叙事,而是一个同时扩张双方能力的结构性机会:法币支付继续支撑人类商业,稳定币支付加速机器原生与链上原生场景,两者互补共生,成为智能体经济的双引擎。
智能体商业底层协议标准全景
智能体商业(Agentic Commerce)的协议栈由六个层级构成,形成「能力发现」至「支付交付」完整的机器商业链路。A2A Catalog 与 MCP Registry 负责能力发现,ERC-8004 提供链上可验证身份与声誉;ACP 与 AP2 分别承担结构化下单与授权指令;支付层由传统法币轨道(AP2)与稳定币轨道(x402)并行组成;交付层则尚无统一标准。

· 发现层(Discovery Layer): 解决「Agent 如何发现并理解可调用服务」。AI 侧通过 A2A Catalog 与 MCP Registry 构建标准化能力目录;Web3 则依托 ERC-8004 提供可寻址的身份指引。该层是整个协议栈的入口。
· 信任层(Trust Layer):回答「对方是否可信」。AI 侧尚无通用标准,Web3 通过 ERC-8004 构建可验证身份、声誉与执行记录的统一框架,是 Web3 的关键优势。
· 下单层(Ordering Layer):负责「订单如何表达与校验」。ACP(OpenAI × Stripe)提供对商品、价格与结算条款的结构化描述,确保商户可履约。由于链上难以表达现实世界商业契约,该层基本由 Web2 主导。
· 授权层(Authorization Layer):处理「Agent 是否获得用户合法授权」。AP2 通过可验证凭证将意图、确认与支付授权绑定至真实身份体系。Web3 签名尚不具法律效力,因此无法承担该层的契约与合规责任。
· 支付层(Payment Layer):决定「付款通过何种轨道完成」。AP2 覆盖卡与银行等传统支付网络;x402 则提供稳定币的原生 API 支付接口,使 USDC 等资产可嵌入自动化调用。两类轨道在此形成功能互补。
· 交付层(Fulfillment Layer):回答「支付完成后如何安全交付内容」。目前无统一协议:现实世界依赖商户系统完成交付,Web3 的加密访问控制尚未形成跨生态标准。该层仍是协议栈的最大空白,也最有可能孕育下一代基础协议。
智能体商业关键核心协议详解
围绕智能体商业(Agentic Commerce)服务发现、信任判断、结构化下单、支付授权与最终结算这五个关键环节,Google、Anthropic、OpenAI、Stripe、Ethereum、Coinbase 等机构均在相应环节提出底层协议,从而共同构建出下一代 Agentic Commerce 核心协议栈。
Agent‑to‑Agent (A2A) – 智能体互操作协议(Google)
A2A 是由 Google 发起并捐赠至 Linux Foundation 的开源协议,旨在为不同供应商、不同框架构建的 AI Agents 提供统一的通信与协作标准。A2A 基于 HTTP + JSON-RPC,实现安全、结构化的消息与任务交换,使 Agents 能以原生方式进行多轮对话、协作决策、任务分解与状态管理。它的核心目标是构建「智能体之间的互联网」,让任何 A2A 兼容的 Agent 都能被自动发现、调用与组合,从而形成跨平台、跨组织的分布式 Agent 网络。
Model Context Protocol (MCP) – 统一工具数据接入协议(Anthropic)
MCP 由 Anthropic 推出,是连接 LLM / Agents 与外部系统的开放协议,侧重统一工具与数据访问接口。它将数据库、文件系统、远程 API 以及专有工具抽象为标准化资源,使 Agent 可以安全、可控、可审计地访问外部能力。MCP 的设计强调低集成成本与高可扩展性:开发者只需一次对接,即可让 Agent 使用整个工具生态。目前 MCP 已被多家头部 AI 厂商采用,成为 agent-tool 交互的事实标准。

MCP 关注的是「Agent 如何使用工具」——为模型提供统一且安全的外部资源访问能力(如数据库、API、文件系统等),从而标准化 agent-tool / agent-data 的交互方式。
A2A 则解决「Agent 如何与其他 Agent 协同工作」——为跨厂商、跨框架的智能体建立原生通信标准,支持多轮对话、任务分解、状态管理与长生命周期执行,是智能体之间的基础互操作层。

Agentic Commerce Protocol (ACP) – 下单结账协议(OpenAI × Stripe)
ACP(Agentic Commerce Protocol)是 OpenAI 与 Stripe 提出的开放下单标准(Apache 2.0),为 买家—AI Agent—商户 建立可被机器直接理解的结构化下单流程。协议覆盖商品信息、价格与条款校验、结算逻辑及支付凭证传递,使 AI 能在不成为商户的前提下代表用户安全发起购买。
其核心设计是:AI 以标准化方式调用商户的结账接口,而商户保留全部商业与法律控制权。ACP 通过结构化订单(JSON Schema / OpenAPI)、安全支付令牌(Stripe Shared Payment Token)、兼容现有电商后台,并支持 REST 与 MCP 发布能力,使商户无需改造系统即可进入 AI 购物生态。目前 ACP 已用于 ChatGPT Instant Checkout,成为早期部署可用的支付基础设施。
Agent Payments Protocol (AP2) – 数字授权与支付指令协议(Google)
AP2 是由 Google 联合多家支付网络与科技公司共同推出的开放标准,旨在为 AI Agent 主导的支付建立统一、合规、可审计的流程。它通过加密签名的数字授权凭证将用户的支付意图、授权范围与合规身份绑定起来,为商户、支付机构与监管方提供可验证的「谁在为谁花钱」的证据。
AP2 以「Payment-Agnostic」为设计原则,同时支持信用卡、银行转账、实时支付以及通过 x402 等扩展接入稳定币等加密支付轨道。在整个 Agentic Commerce 协议栈中,AP2 不负责具体商品与下单细节,而是为各种支付渠道提供通用的 Agent 支付授权框架。

ERC‑8004 – 链上 Agent 身份 / 声誉 / 验证标准(Ethereum)
ERC-8004 是由 MetaMask、Ethereum 基金会、Google、 Coinbase 共同提出的以太坊标准,旨在为 AI Agents 构建跨平台、可验证、无需预信任的身份与信誉体系,协议由链上三部分组成:
· Identity Registry:为每个 Agent 铸造类似 NFT 的链上身份,可挂接 MCP / A2A 端点、ENS/DID、钱包等跨平台信息。
· Reputation Registry:标准化记录评分、反馈与行为信号,使 Agent 的历史表现可审计、可聚合、可组合。
· Validation Registry:支持 stake re-execution、zkML、TEE 等验证机制,为高价值任务提供可验证的执行记录。
通过 ERC-8004,Agent 的身份、信誉与行为被链上存证,形成跨平台可发现、不可篡改、可验证的信任底座,是 Web3 构建开放、可信 AI 经济的重要基础设施。ERC-8004 处于 Review 阶段,意味着标准已基本稳定、具备可实现性,但仍在广泛征求社区意见,尚未最终定稿。
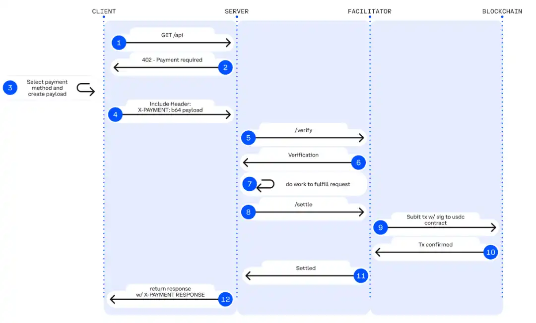
x402 – 稳定币原生 API 支付轨道(Coinbase)
x402 是 Coinbase 提出的开放支付标准(Apache-2.0),将长期闲置的 HTTP 402 Payment Required 变为可编程的链上支付握手机制,让 API 与 AI Agent 可以在 无需账号、无需信用卡、无需 API Key 的情况下实现去账户化、无摩擦、按需付费的链上结算。

核心机制:x402 协议复活了互联网早期遗留的 HTTP 402 状态码。其工作流为:
· 请求与协商: 客户端(Agent)发起请求 -> 服务端返回 402 状态码及支付参数(如金额、接收地址)。
· 自主支付: Agent 本地签署交易并广播(通常使用 USDC 等稳定币),无需人工干预。
· 验证与交付: 服务端或第三方「Facilitator」验证链上交易后,即时释放资源。
x402 引入了 Facilitator(促进者)角色,作为连接 Web2 API 与 Web3 结算层的中间件。Facilitator 负责处理复杂的链上验证与结算逻辑,使传统开发者仅需极少代码即可将 API 货币化,服务端无需运行节点、管理签名或广播交易,只需依赖 Facilitator 提供的接口即可完成链上支付处理。当前最成熟的 Facilitator 实现由 Coinbase Developer Platform 提供。
x402 的技术优势在于:支持低至 1 美分的链上微支付,突破传统支付网关在 AI 场景下无法处理高频小额调用的限制;完全移除账户、KYC 与 API Key,使 AI 能自主完成 M2M 支付闭环;并通过 EIP-3009 实现无 Gas 的 USDC 授权支付,原生兼容 Base 与 Solana,具备多链可扩展性。
基于对 Agentic Commerce 的核心协议栈的介绍,下表总结协议在各层级的定位、核心能力、主要限制与成熟度评估,为构建跨平台、可执行、可支付的智能体经济提供了清晰的结构化视角。

Web3 智能体商业生态代表性项目
当下智能体商业(Agentic Commerce)的 Web3 生态可分为三层:
· 业务支付系统层(L3),包括 Skyfire、Payman、Catena Labs、Nevermined 等项目,提供支付封装、SDK 集成、额度与权限治理、人类审批与合规接入,并不同程度对接传统金融轨道(银行、卡组织、PSP、KYC/KYB),搭建支付业务与机器经济的桥梁。
· 原生支付协议层(L2),由 x402、Virtual ACP 等协议及其生态项目构成,负责收费请求、支付验证与链上结算,是当前 Agent 经济中真正实现自动化、端到端清算的核心。x402 完全不依赖银行、卡组织与支付服务商,提供链上原生 M2M/A2A 支付能力。
· 基础设施层(L1),包括 Ethereum、Base、Solana 以及 Kite AI 等,为支付与身份体系提供链上执行环境、密钥体系、MPC/AA 与权限 Runtime 的技术栈可信底座。

L3 业务支付系统层 - Skyfire:AI Agent 的身份与支付凭证
Skyfire 以 KYA + Pay 为核心,将「身份验证 + 支付授权」抽象为 AI 可用的 JWT 凭证,为网站、API、MCP 服务提供可验证的自动化访问与扣费能力。系统自动为用户生成 Buyer/Seller Agent 与托管钱包,支持卡片、银行与 USDC 充值。
系统层面,Skyfire 为每个用户生成 Buyer/Seller Agent 与托管钱包,支持通过卡、银行和 USDC 充值余额。其最大优势是完全兼容 Web2(JWT/JWKS、WAF、API Gateway 可直接使用),可为内容网站、数据 API、工具类 SaaS 提供「带身份的自动付费访问」。
Skyfire 是现实可用的 Agent Payment 中间层,但身份与资产托管均为中心化方案。
L3 业务支付系统层 - Payman:AI 原生资金权限风控
Payman 提供 Wallet、Payee、Policy、Approval 四类能力,为 AI 构建可治理、可审计的「资金权限层」。AI 可以执行真实支付,但所有资金动作必须满足用户设置的额度、策略与审批规则。核心交互通过 payman.ask() 自然语言接口完成,系统负责解析意图、验证策略与执行支付。
Payman 的关键价值在于:「AI 可以动钱,但永远不越权。」将企业级资金治理迁移到 AI 环境:自动发薪、报销、供应商付款、批量转账等都可在明确定义的权限边界内完成。Payman 适合企业与团队内部的财务自动化(工资、报销、供应商付款等),定位是受控资金治理层,并不尝试构建开放式 Agent-to-Agent 支付协议。
L3 业务支付系统层 - Catena Labs:Agent 身份/支付标准
Catena 以 AI-Native 金融机构(托管、清算、风控、KYA)为商业层,以 ACK(Agent Commerce Kit)为标准层,构建 Agent 的统一身份协议(ACK-ID)与 Agent-native 支付协议(ACK-Pay)。目标是填补机器经济中缺失的可验证身份、授权链与自动化支付标准。
ACK-ID 基于 DID/VC 建立 Agent 的所有权链、授权链;ACK-Pay 定义与底层结算网络(USDC、银行、Arc)解耦的支付请求与可验证收据格式。Catena 强调长期的跨生态互操作性,其角色更接近「Agent 经济的 TLS/EMV 层」,标准化程度强、愿景清晰。
L3 业务支付系统层 - Nevermined:计量、计费与微支付结算
Nevermined 聚焦 AI 的 usage-based 经济模型,提供 Access Control、Metering、Credits System 与 Usage Logs,用于自动化计量、按次计费、分账与审核。用户可通过 Stripe 或 USDC 充值 credits,系统在每次 API 调用时自动校验使用量、扣费并生成可审计日志。
其核心价值在于支持 sub-cent 的实时微支付与 Agent-to-Agent 自动化结算,使数据购买、API 调用、workflow 调度等都能以「按调用付费」的方式运行。Nevermined 不构建新的支付轨道,而是构建支付之上的计量/计费层:短期推动 AI SaaS 商业化,中期支撑 A2A marketplace,长期可能成为机器经济的微支付 fabric。

Skyfire、Payman、Catena Labs、Nevermined 属于业务支付层,都需要在不同程度上对接银行、卡组织、PSP 与 KYC/KYB,但它们的真正价值并不在「接入法币」,而在于解决传统金融无法覆盖的机器原生需求——身份映射、权限治理、程序化风控与按次计费。
· Skyfire (支付网关):为网站/API 提供「身份 + 自动扣费」(链上身份映射 Web2 身份)
· Payman (财务治理):面向企业内部的策略、额度、权限与审批(AI 可花钱但不越权)
· Catena Labs (金融基建):银行体系结合,通过 KYA、托管与清算服务构建 (AI 合规银行)
· Nevermined (收银台):支付之上只做计量与计费;支付依赖 Stripe/USDC。
相比之下,x402 处于更底层,是唯一不依赖银行、卡组织与 PSP 的原生链上支付协议,可通过 402 工作流直接完成链上扣款与结算。当 Skyfire、Payman、Nevermined 等上层系统都可以调用 x402 作为结算轨道,从而为 Agent 提供真正意义上的 M2M / A2A 自动化原生支付闭环。
L2 原生支付协议层 - x402 生态:从客户端到链上结算
x402 原生支付生态可分为四个层级:客户端(Client)、服务端(Server)、支付执行层(Facilitators)以及区块链结算层。客户端负责让 Agent 或应用发起支付请求;服务端按次向 Agent 提供数据、推理或存储等 API 服务;支付执行层完成链上扣款、验证与结算,是整个流程的核心执行引擎;区块链结算层则承担最终的代币扣款与链上确认,实现不可篡改的支付落地。

客户端集成层(Client-Side Integrations / The Payers)
让 Agent 或应用能够发起 x402 支付请求,是整个支付流程的「出发点」。代表项目:
· thirdweb Client SDK——生态最常用的 x402 客户端标准,维护活跃、支持多链,是开发者集成 x402 的默认工具。
· Nuwa AI——使 AI 可无需编码直接付费访问 x402 服务,「Agent 付费入口」的代表项目。
· 官网中同时列出 Axios/Fetch、Mogami Java SDK、Tweazy 等尚属于早期客户端。
目前现有客户端仍停留在「SDK 时代」,本质上是开发者工具。而类似浏览器/OS 客户端、机器人/IoT 客户端、企业系统或能管理多钱包 / 多 Facilitator 的更高级形态的客户端尚未出现。
服务端 / API 商品方(Services / Endpoints / The Sellers)
向 Agent 按次出售数据、存储或推理服务,部分代表项目包括:
· AIsa——为真实运行的 AI Agents 提供付费资源的 API 调用与结算基础设施,使其可按调用、按 token 或按量访问数据、内容、算力及第三方服务,目前 x402 调用量第一。
· Firecrawl——AI Agent 最常消费的网页解析与结构化爬虫入口。
· Pinata——主流 Web3 存储基础设施,x402 已能覆盖真实的底层存储成本非轻量 API。
· Gloria AI——提供高频实时新闻与结构化市场信号,交易与分析型 Agent 的情报来源。
· AEON——将 x402 + USDC 扩展到东南亚 / 拉美 / 非洲的线下商户收单。
· Neynar——Farcaster 社交图基础设施,将社交数据以 x402 的方式开放给 Agent。
当前服务端集中于爬虫/存储/新闻 API,将金融交易执行 API、广告投放 API、Web2 SaaS 网关甚至可以执行现实世界任务 API 的更高级的关键层几乎未开发,是未来最具潜力的增长曲线。
支付执行层(Facilitators / The Processors)
完成链上扣款、验证与结算,是 x402 的核心执行引擎,代表项目:
· Coinbase Facilitator(CDP)——企业级可信执行器,Base 主网零费率 + 内置 OFAC/KYT,是生产环境的最强选择。
· PayAI Facilitator ——多链覆盖最广、增长最快的执行层项目(Solana、Polygon、Base、Avalanche 等),是生态中使用量最高的多链 Facilitator。
· Daydreams——将支付执行与 LLM 推理路由结合的强场景项目,是当前增长最快的「AI 推理支付执行器」,正成为 x402 生态的第三极力量。
· 根据 x402scan 近 30 日数据,还存在一批中长尾 Facilitator/Router,包括 Dexter、Virtuals Protocol、OpenX402、CodeNut、Heurist、Thirdweb、x402.rs、Mogami、Questflow 等,整体交易量、卖家数量、买家数量均明显低于头部三家。
区块链结算层(Blockchain Settlement Layer)
x402 支付工作流的最终落点,负责完成代币的实际扣款与链上确认。虽然 x402 协议本身是 Chain-Agnostic 的,但从当前生态数据来看,结算主要集中于两条网络:
· Base ——由 CDP 官方 Facilitator 主推,USDC 原生、费用稳定,是目前交易量与卖家数量最大的结算网络。
· Solana——由 PayAI 等多链 Facilitator 重点支持,凭借高吞吐和低延迟,在高频推理和实时 API 场景中增长最快。
链本身不参与支付逻辑,随着更多 Facilitator 的扩展,x402 的结算层将呈现更强的多链化趋势。

在 x402 支付体系中,Facilitator 是唯一真正执行链上支付的角色,离「协议级收入」最近:负责验证支付授权、提交与追踪链上交易,并生成可审计结算证明,同时处理重放、超时、多链兼容与基础的合规检查。与只处理 HTTP 请求的 Client SDK(Payers)和 API 服务端(Sellers)不同,它是所有 M2M/A2A 交易最终的清算出口,掌握流量入口与结算收费权,因此处于 Agent 经济的价值捕获核心,最受市场关注。
但现实情况是,大多数项目仍停留在测试网或小规模 Demo 阶段,本质只是轻量「支付执行器」,在身份、计费、风控、多链稳态处理等关键能力上缺乏护城河,呈现明显的低门槛、高同质化特征。随着生态成熟,Facilitator 将呈现赢者通吃格局:具备稳定性与合规优势的头部机构(如 Coinbase)拥有显著领先基础。从长期看,x402 仍属于接口层,无法承载核心价值,真正具备持续性竞争力的,是能在结算能力之上构建身份、计费、风控与合规体系的综合平台。
L2 原生支付协议层 - Virtual Agent Commerce Protocol
Virtual 的 Agent Commerce Protocol(ACP)为自主 AI 提供了一套通用的商业交互标准,通过 Request → Negotiation → Transaction → Evaluation 四阶段流程,使独立智能体能够以安全、可验证的方式请求服务、协商条款、完成交易并接受质量评估。ACP 以区块链作为可信执行层,确保交互过程可审计、不可篡改,并通过引入 Evaluator Agents 建立激励驱动的信誉体系,使异构而独立的专业 Agent 能在无中心协调的条件下形成「自治商业体」,开展可持续的经济活动。目前,ACP 仍处于早期阶段,生态规模有限,更像是对「多智能体商业交互标准」的探索。
L1 基础设施层 - Kite AI:新兴/垂直 Agent 原生支付链
Ethereum、Base(EVM)、Solana 等主流通用公链为 Agent 提供了最核心的执行环境、账户体系、状态机、安全性与结算基础,拥有成熟的账户模型、稳定币生态和广泛的开发者基础。
Kite AI 是代表性的「Agent 原生 L1」基础设施,专为智能体设计支付、身份与权限的底层执行环境。其核心基于 SPACE 框架(稳定币原生、可编程约束、代理优先认证、合规审计、经济可行微支付),并通过 Root→Agent→Session 的三层密钥体系实现细粒度风险隔离;再结合优化状态通道构建「Agent 原生支付铁路」,将成本压至 $0.000001、延迟控制在百毫秒级,使 API 级高频微支付成为可行。作为通用执行层,Kite 向上兼容 x402、Google A2A、Anthropic MCP,向下兼容 OAuth 2.1,目标成为连接 Web2 与 Web3 的统一 Agent 支付与身份底座。
AIsaNet 集成 x402 与 L402(Lightning Labs 开发的基于闪电网络的 402 支付协议标准)协议,作为面向 AI Agents 的微支付与结算层,支持高频交易、跨协议调用协调、结算路径选择和交易路由,使 Agents 无需理解底层复杂性即可完成跨服务、跨链自动支付。
总结与展望:从支付协议到机器经济秩序重构
智能体商业(Agentic Commerce)是由机器主导的一套全新经济秩序的建立。它不是「AI 自动下单」这么简单,而是一整条跨主体链路的重构:服务如何被发现、可信度如何建立、订单如何表达、权限如何授权、价值如何清算、争议由谁承担。A2A、MCP、ACP、AP2、ERC-8004 与 x402 的出现,把「机器之间的商业闭环」标准化。
沿着这条演化路径,未来的支付基础设施将分化为两条平行轨道:一条是基于传统法币逻辑的业务治理轨道,另一条是基于 x402 协议的原生结算轨道。这两者之间的价值捕获逻辑并不同。
业务治理轨道:Web3 业务支付系统层
· 适用场景: 低频、非微支付的真实世界交易(如采购、SaaS 订阅、实物电商)。
· 核心逻辑: 传统法币将长期主导,Agent 只是更聪明的前端与流程协调器,而不替代 Stripe / 卡组织 / 银行转账。稳定币大规模进入真实商业世界的硬障碍在监管与税务。
· Skyfire、Payman、Catena Labs 等项目价值不在于底层的支付路由(通常由 Stripe/Circle 完成),而在于机器治理服务」(Governance-as-a-Service)。即解决传统金融无法覆盖的机器原生需求——身份映射、权限治理、程序化风控、责任归属及 M2M / A2A micropayment(按 token / 秒结算)。关键是谁能成为企业信赖的「AI 财务管家」。
原生结算轨道:x402 协议生态与 Facilitator 的终局
适用场景: 高频、微支付、M2M/A2A 的数字原生交易(API 计费、资源流支付)。
核心逻辑: x402 (L402) 作为开放标准,通过 HTTP 402 状态码实现了支付与资源的原子化绑定。在可编程微支付和 M2M / A2A 场景中,x402 目前是生态最完整、落地最靠前的协议(HTTP 原生 + 链上结算),在 Agent 经济中的地位有望类比 『Stripe for agents』。
单纯在 Client 或 Service 端接入 x402 并不带来赛道溢价;真正具备增长潜力的是能沉淀长期复购与高频调用的上层资产,如 OS 级 Agent 客户端、机器人/IoT 钱包及高价值 API 服务(市场数据、GPU 推理、现实任务执行等)。
Facilitator 协助 Client 与 Server 完成支付握手、发票生成与资金清算的协议网关,既掌握流量也掌握结算费,是目前 x402 Stack 中离「收入」最近的一环。多数 Facilitator 本质上只是「支付执行器」,明显的低门槛、同质化特征。具备可用性与合规优势的巨头(如 Coinbase)形成主导格局。而避免被边缘化的核心价值将上移至「Facilitator + X」服务层:通过构建可验证服务目录与声誉体系,提供仲裁、风控、金库管理等高毛利能力。

我们相信未来将形成「法币体系」与「稳定币体系」双轨并行」:前者支撑主流人类商业,后者承载机器原生与链上原生的高频、跨境、微支付场景。Web3 的角色不是取代传统支付,而是为 Agent 时代提供可验证身份、可编程清算与全球稳定币的底层能力。最终,智能体商业(Agentic Commerce)不仅限于支付优化,而是机器经济秩序的重构。当数十亿次微交易由 Agent 在后台自动完成时,那些率先提供信任、协调与优化能力的协议与公司,将成为下一代全球商业基础设施的核心力量。

